En el menú principal, damos clic al modulo de citas (el segundo modulo, junio catorce).

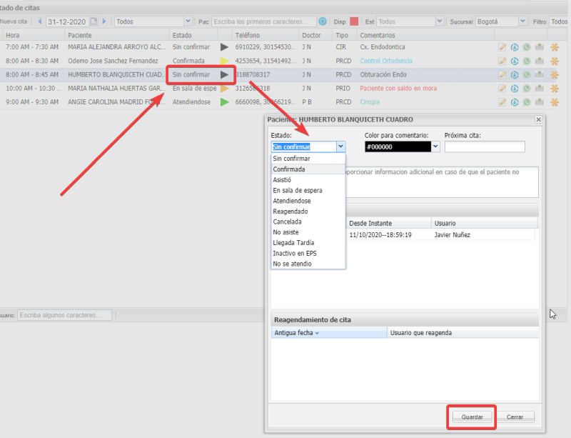
Elegimos a la cita agregada y seleccionamos el triangulo (al lado del estado), cambiamos el estado y le damos guardar.

Fecha de modificación: Lun., 28 Jun., 2021 a las 12:53 P. M.

Elegimos a la cita agregada y seleccionamos el triangulo (al lado del estado), cambiamos el estado y le damos guardar.

¿Le resultó útil? Sí No
Enviar comentarios